Challenge: Use a GPU event to spawn the rocket trails
Tutorial
·
intermediate
·
+10XP
·
15 mins
·
(22)
Unity Technologies

In this tutorial, you will create trails for the rockets using the VFX graph.
Languages available:
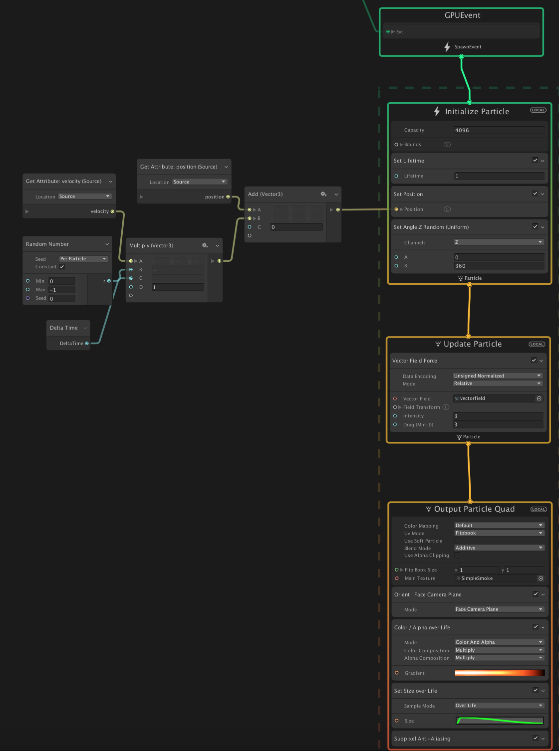
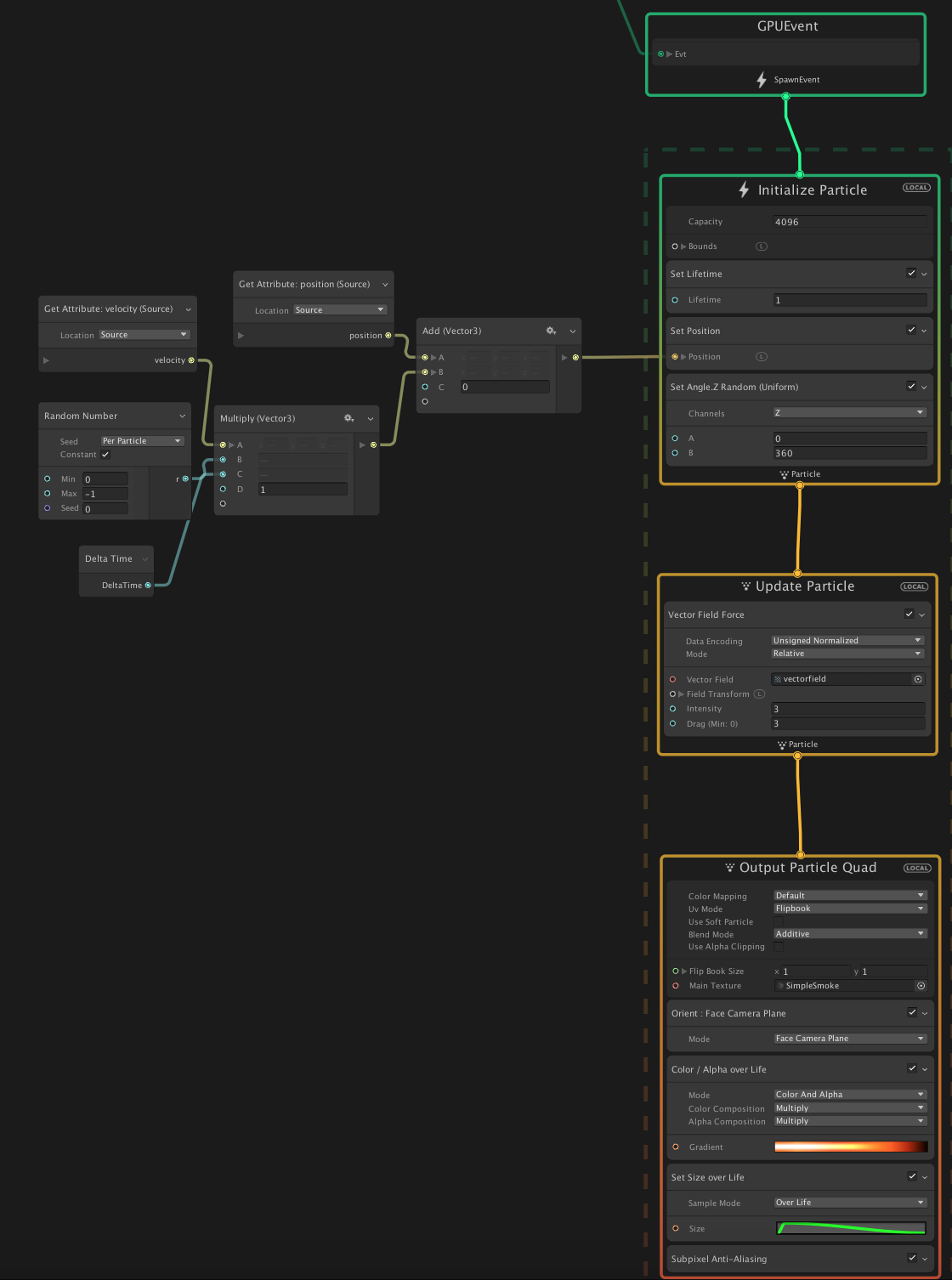
1. Use a GPU event to spawn the rocket trails
1. Add a Trigger AlwaysEvent
a. Add a Trigger Event Always to the Update Context of the main rocket System
b. Configure the Trigger Event Always to trigger a new Rocket Trail system
2. Configure the Rocket Trails to inherit the position of the Rocket to create the trail effect

a. Set the Lifetime
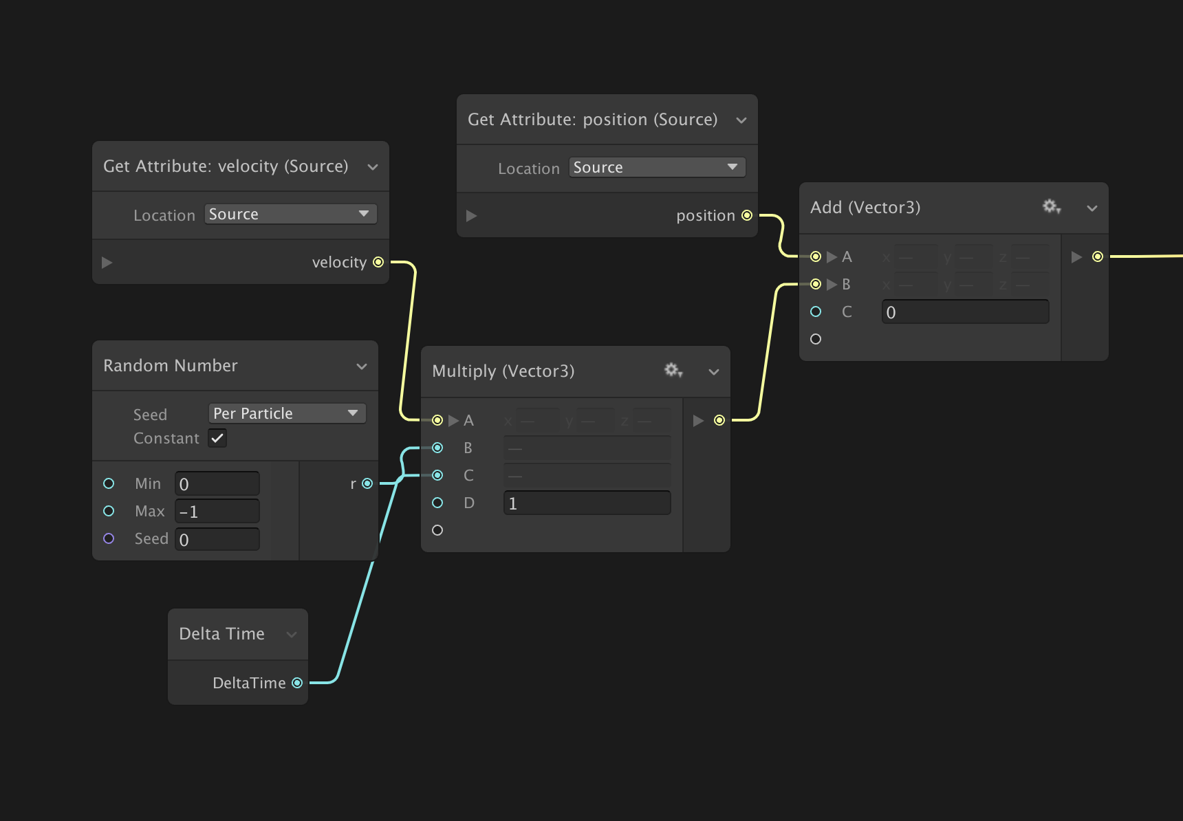
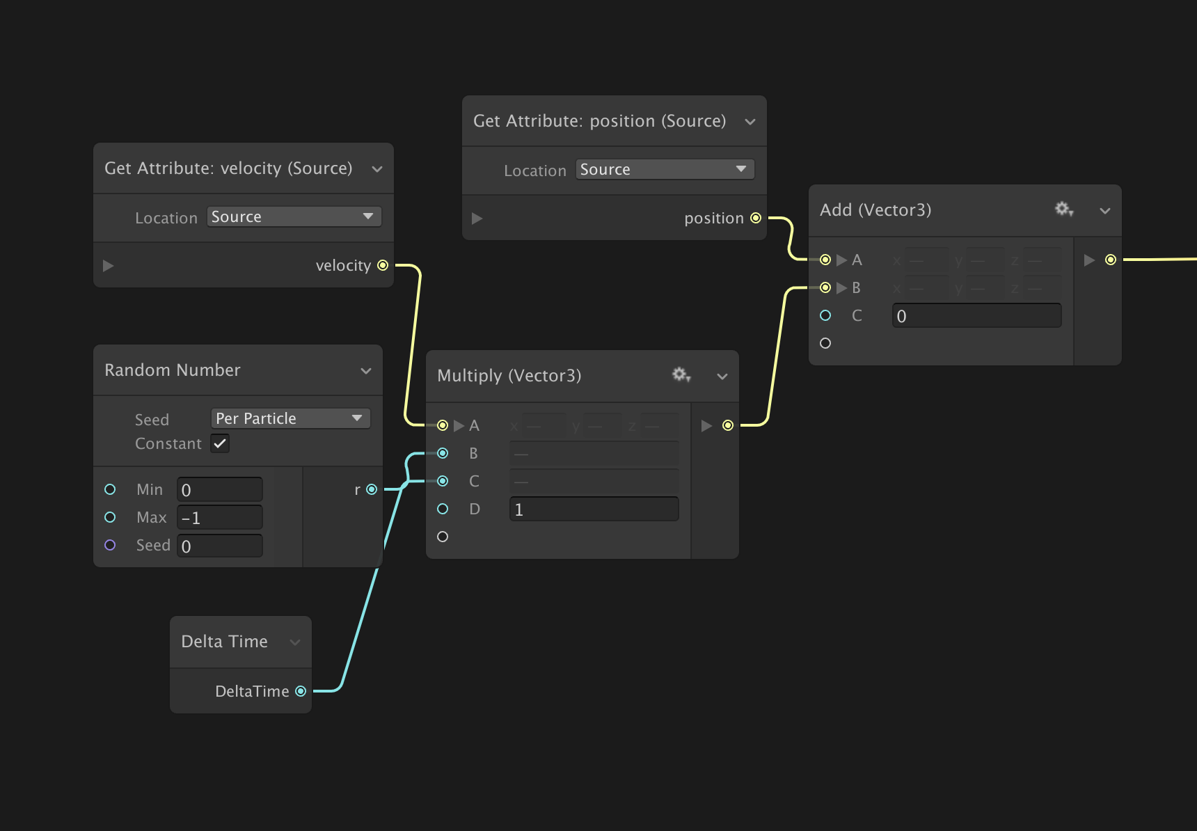
b. Set the Position to use the inherited position (plus some simple math to randomize the inherited velocity)

c. Randomize the rotation
d. Use the default vector field to create some random movement of the trail during its lifetime
e. Render the trail using the Output Particle Trail
